IDA故障参考

2023-07-12 17:59   111   0  

IDA故障排除过程记录

由于IDA闭源,又加上其十分无效的官方文档(指和代码无异,代码也没有注释,文档也没有注释)。因此如果出现任何错误,都需要进行分析和查错,这一过程很麻烦。于是我在这里给出逆向IDA错误代码的方法。本文可以作为部分错误的索引,也可以作为逆向一个大型软件的初学者教程。


也算是久病成医了,众所周知越是容易发生的故障在要紧的时候越会发生。上次ciscn边逆边修ida,这次打完了,我就要看看ida到底抽什么疯。


情景再现

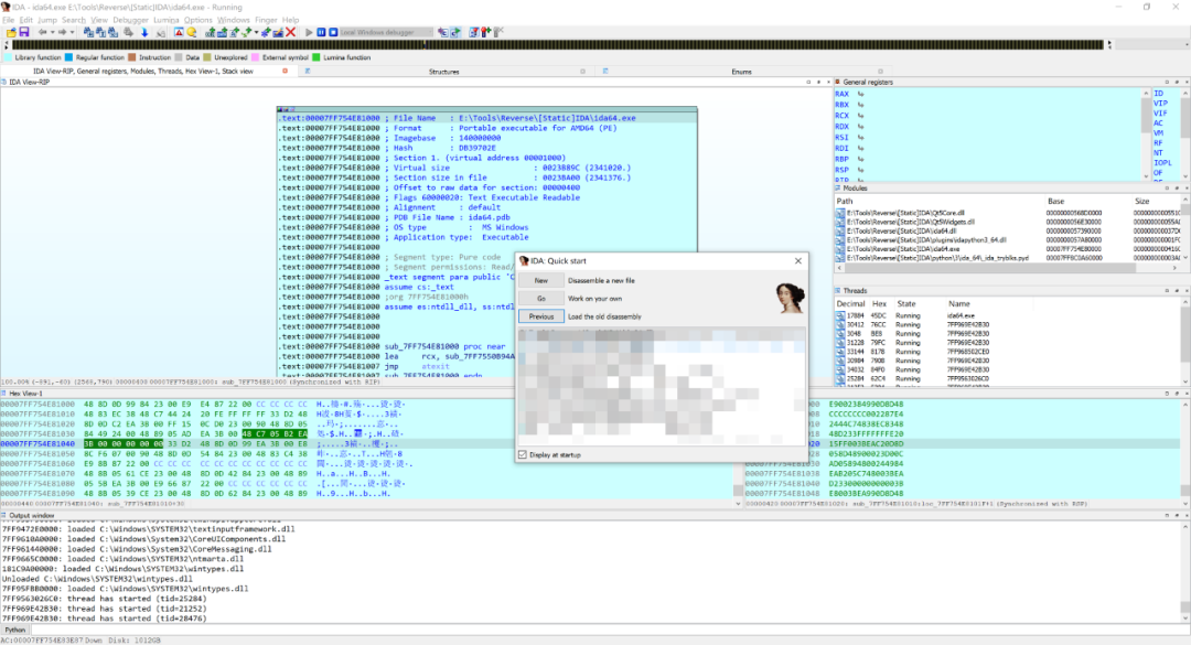
你遇到了下述故障:



是的,这个故障没有给出其他的信息。像这样的“一刀砍死”的故障还有很多。




IDA的霸王条款是告诉你要么生成一个dump,然后关闭IDA,要么直接退出。于是你生成了dump文件。



按下确定之后,IDA就随风而逝了。你气急败坏的不断导入文件,但是IDA就是屹然不动。欸,错误修复了吗?如修!


观察故障的表和log,也没有任何反馈。于是你开始去搜索。搜索的结果就是,没有任何帮助。于是你来到了一片没有知识的荒原。于是只好干回老本行,用逆向手段观察这个错误是什么。简称,用IDA调试IDA。



安全模式

借鉴Windows的灾难修复过程,程序的“安全模式”指的是关闭其他一切插件、附件,以最初的配置启动IDA。因为你很明确在你第一次启动IDA的时候这个程序运行是正常的,只是有一天你心血来潮看到了IDA的某个插件,于是你装了第一个插件。于是你接着装了第二个,第三个,直到今天这个可怕的错误爆发。


首先你要禁用所有plugin。将你的plugin文件夹按照日期排序,从新到旧移除你以前安装的插件。



最终你发现,如果装上红框里的插件,这个错误就会出现。于是你锁定了这个插件,修复这个插件就可以了。


修复的参考步骤将放在后文技术节。

未知bug

可是你没有安装任何插件,或者说这个bug如影随形,根本不是插件引起的。于是我们进入Exception Analysis阶段。


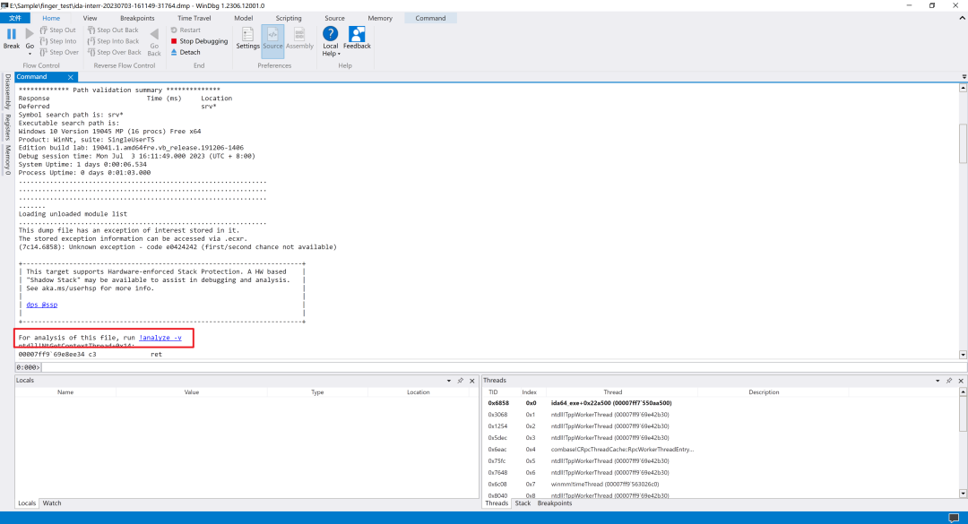
使用WinDBG打开导出的dump文件:



windbg大名鼎鼎,其威名必不用说。载入后,你会看到红框部分的提示。


For analysis of this file, run !analyze -v


windbg的语法在此不表,虽然诸位不开发驱动或者硬件,但是windbg是推荐学一学的。根据上面的提示,我们按下这个超链接(或者键入指令)


!analyze -v


经过windbg的一顿操作,下面的输出多了不少:



我们继续向下翻:



在这里,记录了发生错误的进程名称和错误代码。一般而言,根据规范引发的错误,尤其是经由RaiseException的错误,大多都应该返回一个有效的错误码。这一点在Windows的蓝屏分析上尤其重要。使用WinDBG分析BSOD错误也是这个思路,根据PROCESS NAME就可以分析错误应用,并由此大概可以猜测到底是什么故障了。


我们本寄希望于错误代码能告诉我们就行发生了什么错误,但是奈何这个错误代码0xe0424242根本狗屁不通。于是我们只好接着向下看。注意到接下来出现STACK TEXT。这里代表栈追踪,用于指示程序在执行过程中发生异常或错误时的调用堆栈信息。系统的代码调用路径就显示在堆栈跟踪上。



堆栈跟踪中显示,调用链如下:

ida64_exe+0x17b002 -> ida64!init_database+0xe2d -> ida64!user2bin+0x4200 -> ida64!user2bin+0x681f -> ida64!interr+0x37 -> ida64!print_fpval+0x5bc2 -> ida64!verror+0x25 -> ida64_exe+0x53bd4 -> ida64_exe+0x57bf7 -> ida64_exe+0x58282 -> ida64_exe+0x56f16 -> KERNELBASE!RaiseException+0x69


那么回溯上去,我们可以从内存地址ida64!init_database+0xe2d开始看。打开IDA,注意到此时的被调用方为ida64,代表dll。载入dll,根据导出表找到init_database的基址。



计算init_database+0xe2d,追踪到对应的内存位置。



由于栈底保留的是返回指针,即函数ret之后应该执行的下一条指令的位置,于是我们知道异常的发生应该在函数sub_101CA560内。



注意user2bin+0x4200位置的代码,在往下追踪之前,我们先看看这是干什么的。



根据提示字符串,这是在加载插件时出现故障了。


追踪到sub_101CBC60函数内查看:



注意到这里发生错误(interr的条件为!v44 && *((char *)v40 + 144) < 0),很明显v40是一个结构体。动态调试一下看:



分析过程不表,因为已经可以用动态调试的方法获得参数,在这里给出函数的原型:

__int64 **__fastcall sub_5755BC60(__int64 a1, __int64 a2, char *file_path, int a4, unsigned __int16 a5, int a6, unsigned int a7)


其第三个参数file_path为加载的dll等一众插件的地址。这里会对插件进行初始化。



其中参数v44为当前插件的代码入口。



v40+144我猜测是链表的next项。如果插件出现未卸载或者什么别的后卸载故障(例如内存未回收等),那么这里的代码入口和下一表项可能出现为空、为负数的故障,因此引发错误,错误编号1827

部分故障码分析结果

有了上面的分析基础,又加上ida本身并不进行反调试,因此可以搜索interr的函数调用,分析上下文,给出错误原因。

1491

IDA 7.0故障,已经在后续版本中被修复了。


这个故障由 IDA Pro 中的winbase_debmod.cpp( Windows 调试器模块)引发。这段代码的目的是向ntdll_vec_t类型的容器中添加一个新的ntdll_range_t元素。


// winbase_debmod.cpp
// Line 388
// ......
bool ntdll_vec_t::add(eanat_t addr, size_t sz, HANDLE h)
{
if ( has(addr) )
return false;

// max number of ntdlls: ntdll32.dll and ntdll.dll
//QASSERT(1491, size() < 2);
ntdll_range_t &r = push_back();
r.start = addr;
r.end = addr + sz;
r.handle = h;
return true;
}

reference

该函数ntdll_vec_t::add()在调试器模块中用于添加对应的 ntdll(NT DLL)库的信息。这段代码包含了一个断言(assertion)QASSERT(1491, size() < 2),它的作用是确保容器中的元素数量不超过 2。如果当前容器中的元素数量已经达到或超过 2,那么这个断言将会触发一个错误(error)编号为 1491。


根据提供的信息,为了解决在 Windows 10 的版本大于 16xxx 下使用 IDA Pro 7.0 时的问题,建议注释掉这个断言或者通过修复二进制文件来禁用这个检查。

40343

此故障属于Qt界面方面的故障,根据调试信息:



这里会进入选择架构框:



根据网上的教程,引发此错误的原因应该是由于路径中出现宽字符(例如中文),导致qword_7ff755247b70对应的参数(即支持的架构数量)归零,然后选中的架构又高于0,于是引发了40341错误。

1203

来源:origin


由于版本是6.8,已经老旧到近10年了,这个报错很可能已经被消除了,因此在此不表。如果确实有大哥2024年还在用2014年的工具....升级一下ida吧

40178

BUGFIX: debugger: using instant debugger for debugging a 32bit MacOSX application could cause internal error 40178

IDA: What's new in 6.4 (hex-rays.com),早在6.4版本就修复了MACOSX的故障。

520

BUGFIX: Leaving a mark, and then right-clicking on the address of an instruction could cause IDA to INTERR with the code 520

IDA: What's new in 6.9 (hex-rays.com),虽然听上去520,但是这是一个bug,已经在6.9版本修复了。

1827

分析过程不表,插件出现故障。修复的方法是修改插件的加载flag。(目前不确定是否100%有效,Use at your own risk)。


这里插播一个小知识:

PLUGIN_MOD (0x0001): 表示插件可以修改IDA的状态或行为。

PLUGIN_DRAW (0x0002): 表示插件可以在IDA的图形界面上进行绘图或显示自定义图形。

PLUGIN_SEG (0x0004): 该标志在IDA 7.0之前使用,现在已被弃用,不再使用。

PLUGIN_UNL (0x0008): 该标志在IDA 7.0之前使用,现在已被弃用,不再使用。

PLUGIN_HIDE (0x0010): 表示插件应该隐藏其界面,以便在加载时不显示插件的任何用户界面元素。

PLUGIN_DBG (0x0020): 表示插件是一个调试器插件,用于与调试器交互。

PLUGIN_PROC (0x0040): 表示插件是一个处理器模块(Processor Module),用于支持特定的处理器架构。

PLUGIN_FIX (0x0080): 表示插件是一个修复插件,用于修复IDA中的一些问题或提供额外的修复功能。

PLUGIN_MULTI (0x0100): 表示插件是一个多实例插件,允许同时存在多个实例。

PLUGIN_SKIP: 表示插件在初始化期间被跳过。

PLUGIN_OK: 表示插件初始化成功。

PLUGIN_KEEP: 表示插件在IDA关闭时保持加载状态。


这些常量用于设置插件的标志属性,并根据插件的需求来定义其行为和特性。插件开发者可以根据需要选择适当的标志来定义插件的行为。

PLUGIN_KEEP是一个IDA插件的常量,用于定义插件的行为和生命周期。具体来说,它指定了插件在IDA关闭时是否保持加载状态。

当插件被设置为PLUGIN_KEEP时,它将保持加载状态,即使用户关闭了IDA。这意味着,在下次启动IDA时,插件将继续保持加载状态,并自动运行。

插件保持加载状态的好处是,它可以在IDA重新启动时无缝地恢复之前的状态和设置。例如,如果插件负责维护一些用户自定义的配置或数据,那么通过设置PLUGIN_KEEP,它可以确保这些数据在IDA关闭和重新打开后仍然可用。

值得注意的是,插件的保持加载状态并不意味着它会一直运行。插件的运行仍然取决于其初始化函数的调用时机和其他条件。

来源:ChatGPT

2028

遇到过一次,原因是在文件加载之前就调用了Strings窗口。



可能是出于安全性设计,因此修复方案也很简单,别调用就行,个也是插件故障。




看雪ID:Hedione

https://bbs.kanxue.com/user-home-973686.htm

*本文为看雪论坛优秀文章,由 Hedione 原创,转载请注明来自看雪社区


# 往期推荐

1、在 Windows下搭建LLVM 使用环境

2、深入学习smali语法

3、安卓加固脱壳分享

4、Flutter 逆向初探

5、一个简单实践理解栈空间转移

6、记一次某盾手游加固的脱壳与修复



球分享

球点赞

球在看

文章引用微信公众号"看雪学苑",如有侵权,请联系管理员删除!

博客评论
还没有人评论,赶紧抢个沙发~
发表评论
说明:请文明发言,共建和谐网络,您的个人信息不会被公开显示。